In Sportlink is het via Wedstrijdzaken-Tuchtzaken mogelijk om individuele tuchtzaken door te belasten naar de contributie module. Hieronder laten we zien hoe je deze tuchtgelden kunt innen bij je leden.
Lees hier het artikel over het doorbelasten van tuchtgelden
TIP!
Voor het overzicht is het raadzaam om de tuchtgelden in een aparte run te incasseren bij je leden. Doe je dit samen met de periodieke contributiegelden dan kan er verwarring ontstaan bij leden en dat kan weer leiden tot vragen bij de penningmeester of ledenadministratie. Doe je dit apart dan kun je ook een omschrijving zoals "Tuchtgelden [verenigingsnaam]" meegeven.
NB
Op dit moment is de contributiemodule alleen nog beschikbaar in onze Java versie. Het innen van de doorbelaste bedragen gaat dan ook nog via de Java versie
Innen doorbelaste bedragen
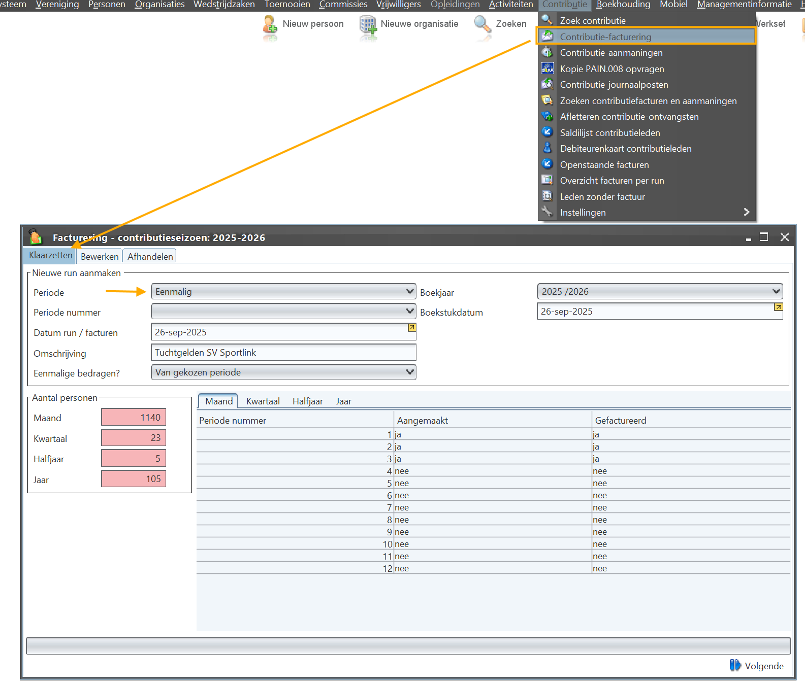
Ga naar Contributie-Contributie facturering. In het Facturatie scherm heb je drie stappen:
1. Klaarzetten
2. Bewerken
3. Afhandelen
1. Klaarzetten
In dit scherm kies je de periode. Kies voor eenmalig zodat het bedrag eenmalig als factuur/openstaande post wordt aangemaakt en geint wordt.

Andere optie is om het bij de periodieke contributie inning mee te nemen. Dan kies je voor periodiek en kies je de gewenste periode. Bij "Eenmalige bedragen?" kies je ervoor om wel of geen eenmalige bedragen mee te nemen bij het incasseren van de contributiegelden. Zie ook onderstaande afbeelding.

2. Bewerken
De volgende stappen zijn hetzelfde als de reguliere contributie inning. Bij bewerken kun je nog even door de lijst heen kijken en waar nodig nog wat aanpassingen doen. Vervolgens ga je naar stap 3
3. Afhandelen.
Bij het afhandelen boek je de facturen definitief in als openstaande post. Je kan ervoor kiezen om de leden eerst nog een mail te sturen met de factuur met het tuchtbedrag. Advies is om dit te doen. Helemaal als bij jouw vereniging leden via automatische incasso en bankoverschrijving betalen. Vervolgens download je het Sepa bestand om dit vervolgens bij jouw bank aan te bieden.
Was dit artikel nuttig?
Dat is fantastisch!
Hartelijk dank voor uw beoordeling
Sorry dat we u niet konden helpen
Hartelijk dank voor uw beoordeling
Feedback verzonden
We stellen uw moeite op prijs en zullen proberen het artikel te verbeteren